How Stacks Nakamoto Will Transform Bitcoin DeFi
The Stacks blockchain is designed to unleash the full potential of Bitcoin as a productive asset for decentralized applications, while preserving its security and monetary properties.
The upcoming Nakamoto release brings groundbreaking innovations like sBTC and Bitcoin finality that will greatly expand Bitcoin's flexibility and utility.
In this 2000+ word guide, we'll cover everything you need to know about the Stacks blockchain, how it extends Bitcoin's capabilities, and what the major features coming in the Nakamoto release are.
Introduction to Stacks
Stacks is a layer-1 blockchain that enables developers to build decentralized applications (dApps) powered by Bitcoin.
It expands Bitcoin's scripting language to allow fully-expressive smart contracts. dApps on Stacks gain the benefits of using Bitcoin for payments, transactions, and overall programmability.
Some key properties of Stacks include:
Trustless bridges to Bitcoin - Smart contracts can hold BTC, react to Bitcoin transactions, and settle transactions on the Bitcoin blockchain.
A Turing-incomplete programming language called Clarity that allows safer smart contracts compared to alternatives like Solidity.
Consensus model called Proof of Transfer (PoX) that reuses Bitcoin's expended energy to achieve blockchain consensus. Miners bid by burning BTC.
Tightly integrated Bitcoin node RPC to read Bitcoin blockchain state from smart contracts.
Upcoming support for ZK Rollups to achieve high scalability while preserving Bitcoin settlement.
The goal of Stacks is to expand what developers can do with Bitcoin - enabling use cases like decentralized finance (DeFi), NFTs, tokenized assets, autonomous digital organizations, and much more.
All of this is achieved while using Bitcoin's UTXO model, leveraging Bitcoin's security for settlement, and strictly respecting Bitcoin's monetary policy.
Next, we'll examine the core components of Stacks in more detail before diving into the upcoming Nakamoto release.
Key Components of the Stacks Blockchain
There are several key technical components that enable Stacks to extend Bitcoin's functionality in a decentralized way. These include:
Proof of Transfer (PoX) Consensus
Stacks uses a novel consensus mechanism called Proof of Transfer (PoX) to achieve a blockchain consensus algorithm that is symbiotic with Bitcoin.
PoX allows Stacks to reuse energy already expended in Bitcoin mining to elect block producers. Here is how it works at a high level:
Bitcoin miners can participate in PoX by burning small amounts of BTC in "leader election" transactions.
The more BTC burned, the higher probability a miner has of being elected leader to generate the next block.
This PoX leader election happens on the Bitcoin chain, where bids are immutable and censorship resistant.
Elected PoX leaders gain the right to produce new blocks on Stacks and earn STX tokens as rewards.
STX holders called "Stackers" can also earn BTC rewards by locking up STX tokens to help secure the chain.
Consensus security is ultimately derived from proof-of-work via the verifiable burn of expended BTC.
PoX enables a symbiotic relationship between Bitcoin and Stacks. Bitcoin provides initial energy expenditure and immutable leader elections, while Stacks allows recycled energy to provide additional utility.
Both BTC and STX tokens end up serving unique roles in the dual consensus systems.
Block Settlement on Bitcoin
Unlike sidechains that operate independently, activity on the Stacks blockchain ultimately settles on the Bitcoin blockchain.
Stacks block headers and other state is hashed and recorded on Bitcoin's chain through the PoX process.
This enables Stacks transactions to benefit from the full security of Bitcoin's proof-of-work, while retaining faster performance for layer-2 activity.
Settlement on Bitcoin provides some key advantages:
Stacks transactions can leverage probabilistic finality of Bitcoin, which increases over time.
Validity of Stacks transactions can be independently verified by inspecting the Bitcoin blockchain.
Forking or reorganizing settled Stacks blocks requires reorganizing Bitcoin, making Stacks more secure.
Recording data on Bitcoin acts as a time stamping service, enabling proof of publication for things like intellectual property.
Overall, block settlement strengthens the security ties between Stacks and Bitcoin. Stacks gets security, and Bitcoin gets more utility.
Tight Bitcoin Integration
Stacks nodes run a full Bitcoin node daemon and index the Bitcoin blockchain. This allows smart contracts on Stacks to read data from the Bitcoin chain.
Having tight integration and built-in RPC calls enables advanced Bitcoin-Stacks interactions. For example:
Smart contracts can be notified when a specific BTC payment happens, enabling atomic swaps.
NFTs minted on Stacks can be transferred directly from a Bitcoin address by including transfer in a BTC transaction.
Stacks dApps can react to Bitcoin transactions, enabling things like a decentralized BTC-triggered crowdfunding app.
This tight coupling where Stacks contracts can react to Bitcoin transactions is a unique capability not found in competing smart contracting platforms.
Clarity: A New Smart Contract Language
Clarity is a new smart contract language designed specifically for Stacks that aims to simplify auditing and improve security.
Some key properties of Clarity include:
Decidable - Clarity is intentionally not Turing-complete, meaning contract outcomes can be mathematically verified without execution. This makes auditing simpler.
Functional - Clarity uses a functional programming model, avoiding complexities with global state in languages like Solidity. Data flows one direction.
Typed - Strong static typing allows more compile time checking and safety. Bugs from implicit conversions are reduced.
Readable - The code is meant to be read and understood by humans. Security critical code can be audited more easily.
No Reentrancy - Clarity does not have callbacks or looping constructs that lead to reentrancy issues that have caused problems in Solidity.
While less powerful than Turing-complete languages, Clarity offers increased security and safety guarantees. This is a worthwhile tradeoff for a system handling digital money.
The Learn Clarity programming course offers a great introduction to writing smart contracts in Clarity.
Microblock Architecture
To achieve faster blockchain performance, Stacks employs a microblock architecture inspired by Bitcoin's original design:
Macroblocks are produced on average every 10 minutes just like Bitcoin blocks. They settle transactions to the Bitcoin chain similar to settlement blocks described earlier.
Microblocks are produced in between macroblocks and can be created every second. They allow faster processing of transactions.
Microblocks are chained together and provide quick confirmations. Periodically the chained microblocks are committed into a macroblock that settles on Bitcoin.
This architecture retains the security of Bitcoin for final settlement while enabling higher scalability and confirmation times required for dApps.
Now that we've covered the core technical components of Stacks, let's examine the major improvements coming in the Nakamoto release.
What's Coming in the Stacks Nakamoto Release
The next major version of Stacks dubbed Nakamoto introduces several groundbreaking features that will greatly expand Bitcoin's utility when integrated with Stacks.
Nakamoto will introduce capabilities like:
sBTC - A trustless 2-way peg for Bitcoin to enable usage of BTC in smart contracts.
Bitcoin finality - Settlement of Stacks transactions under Bitcoin security, only reversible by Bitcoin reorg.
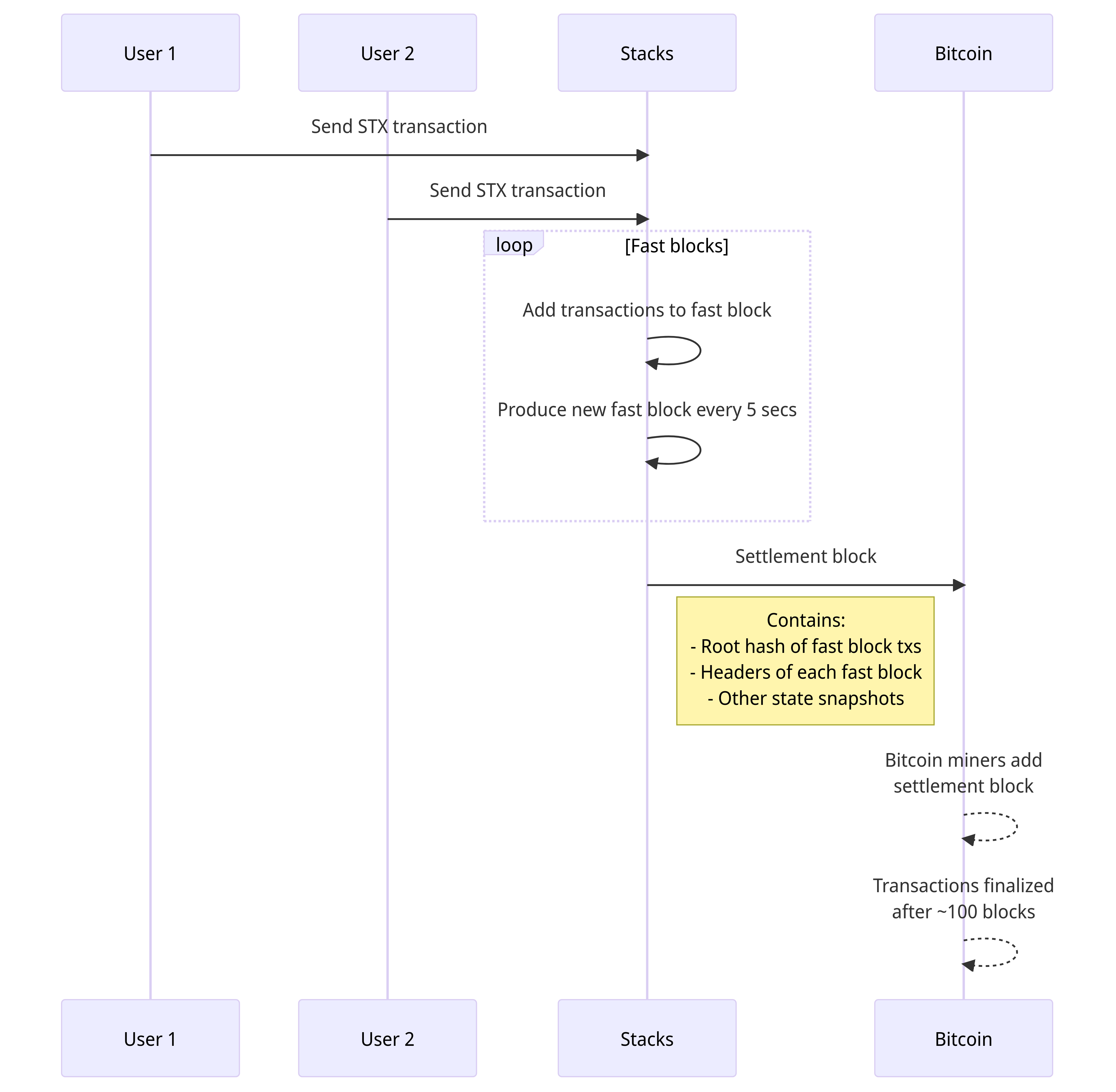
Faster blocks - New mechanisms for block production and propagation enabling 5 second blocks.
Let's look at each of these major features in more depth:
sBTC - A Decentralized Peg for Bitcoin
sBTC is a new Bitcoin-pegged asset standard being introduced on Stacks that will enable bringing BTC liquidity into smart contracts in a trustless manner.
It allows users to lock up BTC and mint sBTC 1:1 on Stacks while retaining high decentralization and security guarantees.

Some key properties of sBTC include:
Trustless 2-way peg - sBTC is pegged 1:1 with real BTC but used in Stacks contracts. It can be redeemed trustlessly via the peg.
Decentralized signing - Peg-ins and peg-outs use decentralized threshold signatures by Stacks Stackers, not a centralized party or federation.
Open membership - Anyone can participate in signing peg transactions by running a Stacker node, similar to Bitcoin mining.
Incentivized - Stackers are incentivized to manage the peg properly through STX locked as collateral and BTC block rewards from Stacks consensus.
No wrapping fees - Users just pay standard BTC transaction fees for pegging in and out, unlike wrapped token models on other chains.
BTC settled - All peg operations are settled ultimately as Bitcoin transactions, enabling Bitcoin-level security.
sBTC brings major advantages over existing BTC token standards on other chains:
Higher decentralization by avoiding wrapping services through a corporation or small federation.
Stronger security by settling all peg operations on Bitcoin.
Significantly reduced costs by avoiding wrapping fees.
By combining the sBTC peg with Clarity smart contracts, many new Bitcoin use cases are unlocked:
Trustless BTC trading on decentralized exchanges
Using BTC as collateral for borrowing or margin trading
Issuing stablecoins and algorithmic tokens backed by BTC
Bitcoin payment channels and state channels
Trust minimized cross-chain atomic swaps
Smart contract wallets with BTC inherited security
sBTC is poised to be an essential component to unlock the multi-trillion dollar world of DeFi for Bitcoin.
Bitcoin Finality for Stacks Transactions
While the initial version of Stacks settled block headers on Bitcoin, transactions could still be reversed in theory by Stacks chain reorganizations.
Nakamoto will introduce Bitcoin finality where Stacks transactions, once confirmed under sufficient PoX blocks, will inherit Bitcoin's security model.
This means settled Stacks transactions can only be reversed by reversing the Bitcoin blockchain itself, which is exceedingly difficult and expensive.

Here's how Bitcoin finality works in more detail:
Stacks blocks that settle on Bitcoin become immutable once buried under approximately 100 PoX confirmations.
Reversing these settled transactions requires reversing the associated Bitcoin block, which means reorging Bitcoin over 100 blocks deep.
This is economically infeasible today given Bitcoin's massive collective hashrate securing the network.
Stacks transactions with Bitcoin finality therefore gain a probabilistic guarantee of immutability based on Bitcoin's security, not just Stacks.
Bitcoin finality makes attacking or manipulating settled parts of Stacks history prohibitively expensive. Stacks transactions gain true blockchain immutability.
The more confirmations, the stronger the finality guarantee. But even with just 1 day of PoX confirmations, Stacks transactions will be practically immutable due to Bitcoin's security.
This brings Stacks much closer to the ideal of Bitcoin smart contracts, offering speed while inheriting Bitcoin's unparalleled security.
Faster Block Production
In the initial version of Stacks, block production follows Bitcoin - a new block is produced every 10 minutes on average.

While microblocks improved confirmation times, Nakamoto will introduce mechanism to safely achieve block production measured in seconds rather than minutes or hours:
5 second blocks - Stacks is targeting production of new blocks every 5 seconds on average, over 100x faster than Bitcoin.
Bitcoin-backed security - These fast Stacks blocks still eventually settle on Bitcoin, inheriting Bitcoin's security model.
Probabilistic finality - Even before Bitcoin settlement, rapid PoX confirmations provide strong probabilistic finality at 5 second intervals.
Open membership - Anyone will be able to spin up a miner and participate in block production by burning BTC, preserving Bitcoin's permissionless model.
The faster block times are achieved through an intelligent combination of two types of blocks:
Settlement blocks - Still produced at ~10 minute Bitcoin block intervals, these blocks settle transactions to Bitcoin and determine forks.
Microblocks - Produced in ~5 second intervals in between settlement blocks. Provide rapid confirmations while inheriting the deterministic consensus of the settlement blocks.
This hybrid model balances Bitcoin's security with the speed needed for consumer facing dApps.
Faster blocks and quick finality unlocks use cases like real-time decentralized exchanges, gaming applications, and any dApp needing millisecond confirmation times.
Yet it retains the core benefits of Bitcoin - its monetary policy, resistance to censorship, trust minimization, and longevity as a store of value.
The end result is blockchain scaling done right - with speed but not at the cost of security or decentralization.
Real World Impact
The open source Stacks project has gained significant momentum with a vibrant community forming around building decentralized apps and businesses using Bitcoin and Stacks.
Some statistics about current adoption:
Over 33,000+ community members across social platforms
$500M+ in assets locked up in the Stacks blockchain
Over 5,000 smart contracts deployed
Major businesses building include Anchorage, Blockchain.com, Strike, and more
Stacks connected with hardware wallets like Ledger
Listed on most major exchanges including Binance, Coinbase, FTX, and OkCoin
Stacking and mining rewards distributed across thousands globally
As Nakamoto brings sBTC, Bitcoin finality, and faster blocks in 2023, Stacks is poised to transform blockchain in several ways:
Unlocking the trillion dollar DeFi potential for Bitcoin
Allowing Bitcoin to be the native payment token for Metaverse and Web 3.0 experiences
Introducing exponential improvements in smart contract security and safety
Proving that radical decentralization and performance can co-exist
Showing a pathway for more sustainable and energy-efficient public blockchains
Offering real, deployed answers to the blockchain trilemma of decentralization, security, and scalability
By strengthening the symbiotic relationship between Stacks and Bitcoin, major foundational bottlenecks around Bitcoin utilization and scalability are addressed.
This enables Bitcoin to stay laser focused on its core value proposition as the most secure store of value and settlement layer for this next era of the open Internet.
Conclusion
Stacks 2.0 Nakamoto introduces groundbreaking innovations that will greatly expand Bitcoin's flexibility, utility, and ability to service the coming needs of decentralized networks.
By combining ground-up solutions tailored specifically for Bitcoin, like the sBTC peg and PoX consensus, with secure high performance scaling, Stacks overcomes several limitations while retaining Bitcoin's ethos of decentralization, security, and censorship resistance.
The result will be the Internet of Value's first productive and programmable base trust layer in Bitcoin, secured by its unmatched network effects and longevity.
On top of this base layer, Stacks enables an open, inclusive ecosystem where both businesses and consumers can participate in a newly decentralized digital economy built on Bitcoin.
Disclosure: The author is involved with the Stacks project.



