How Stacks Achieves Maximum Security as a Bitcoin Layer with Bitcoin Finality (100+ Confirmations)
Introduction
Have you heard that the Stacks blockchain leverages something called "Bitcoin finality" to inherit the security of the Bitcoin network? This concept is key to understanding Stacks' unique settlement process and security model.
In this beginner's guide, I'll explain Bitcoin finality on Stacks in simple terms even a dummy can understand!
What is Bitcoin Finality?
On Bitcoin, transactions become irreversible once buried under enough "confirmations" (new blocks). More confirmations = more immutable.
The exact number of blocks required for finality depends on each user's security preferences. But a common assumption is that 6 blocks is safe for small payments and larger payments may wait for more confirmations.
For example, exchanges may require 6 confirmations for small BTC withdrawals but a larger number like 12 confirmations for very large withdrawals. Read more here
Stacks Targets 100 Bitcoin Blocks for Finality
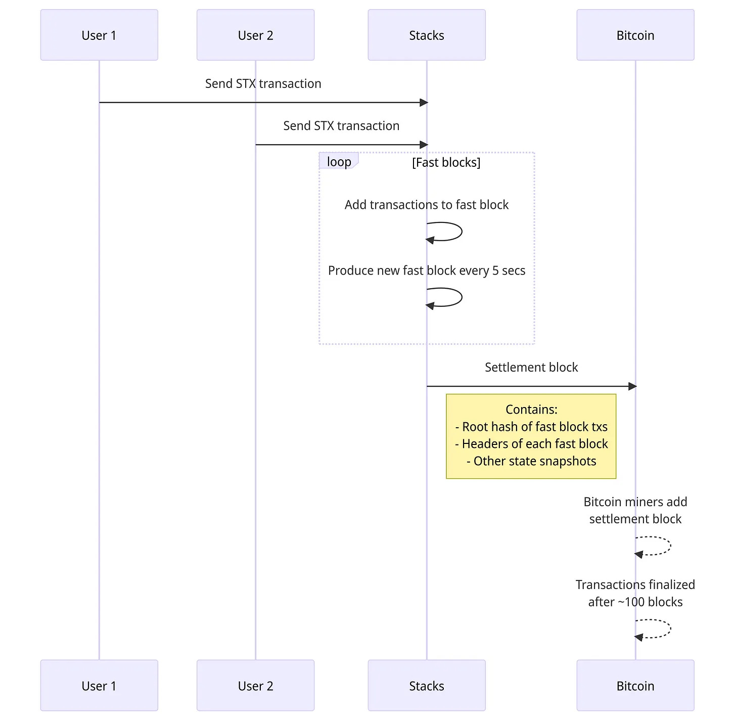
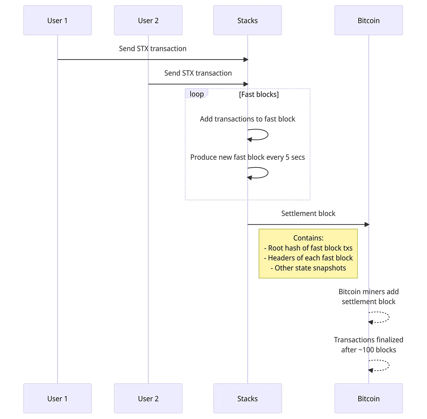
For Stacks, they are targeting a Bitcoin finality depth of 100 blocks for Stacks settlement blocks. This means that once a Stacks settlement block is buried under 100 newer Bitcoin blocks, the transactions contained in that settlement block are considered irreversible
Reversing transactions that have Bitcoin finality would require an attacker to reorganize the Bitcoin blockchain by mining a longer fork that overturns 100 blocks worth of proof-of-work. This is extremely difficult and expensive to do with Bitcoin's current hashrate.
So after ~100 Bitcoin blocks, Stacks settlement blocks achieve probabilistic finality. This is how Stacks is able to leverage the security properties of Bitcoin
Reversing these 100+ confirm settled Stacks txs would require reversing those Bitcoin blocks - an extremely difficult task that grows harder over time. This gives Stacks txs a probabilistic guarantee of immutability based on the massive amount of energy securing Bitcoin.
Stacks Gets Speed + Bitcoin Security
Stacks gets fast 5-second blocks for responsiveness by confirming txs rapidly at layer 2. But ultimately those txs settle on Bitcoin periodically. Read more about fast block here
But ultimately, these rapid Stacks transactions will settle on the slower Bitcoin chain periodically in batches.
This gives users the best of both worlds - responsiveness combined with ultra secure settlement in Bitcoin.
The result: speed for apps, security of settlement. Rapid processing with immutable Bitcoin backups. DApps can operate at lightning speed with the security of a mountain.
Stacks "Nakamoto" release brings this Bitcoin settlement to bulk confirm many Stacks txs, enabling breakthrough speed and scalability while respecting Bitcoin's ethos.
Stacks enables Bitcoin to become the base trust layer for a new era of lightning-fast but self-sovereign applications.
Unleashing Bitcoin's Potential as a Secure Foundation
By leveraging Bitcoin's resilience with techniques like finality, Stacks unlocks new potential for Bitcoin to serve as the base trust layer for lightning fast decentralized apps.
The next generation of finance, social, gaming and creative applications can operate at Web 2.0 speeds while backed by the security of the world's most robust blockchain.
So that's Bitcoin finality on Stacks explained for dummies! Let me know if you have any other questions.




